这就非常尴尬了

版主: huangchong

mondy
著名点评
著名点评
帖子互动: 291
帖子: 4741
注册时间: 2022年 9月 27日 09:43

#21 Re: 这就非常尴尬了

帖子 mondy »

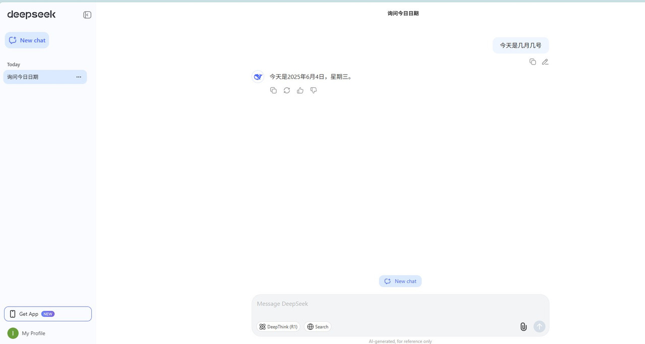
你们的人品不行啊
我这里ds回答的好好的


图片
pnh689
知名作家
知名作家
帖子互动: 179
帖子: 1075
注册时间: 2022年 7月 25日 10:38

#22 Re: 这就非常尴尬了

帖子 pnh689 »

这样的科技如何引领世界?


robot2022 写了: 2025年 6月 4日 00:15 原来这样
统治工具做的不错
头像
Highly(高妹)楼主
论坛支柱
论坛支柱
2023-24年度十大优秀网友
Highly 的博客
帖子互动: 1871
帖子: 9868
注册时间: 2022年 7月 24日 20:23

#23 Re: 这就非常尴尬了

帖子 Highly(高妹)楼主 »

mondy 写了: 2025年 6月 4日 11:50 你们的人品不行啊
我这里ds回答的好好的


图片
美国的四号国内五号了,危机解除 :mrgreen:
foxrun123
著名点评
著名点评
帖子互动: 495
帖子: 4506
注册时间: 2022年 8月 4日 16:54

#24 Re: 这就非常尴尬了

帖子 foxrun123 »

Highly 写了: 2025年 6月 4日 13:20 美国的四号国内五号了,危机解除 :mrgreen:
土共掌控的钜细靡遗,真不敢想像将来一代又一代在中国长大受教育的人对世事的认知,和在美国长大受教育的人,有多大的差异。最可怕的是,将来(甚至现在已经是)一代又一代在中国长大受教育的人,深信不移中国土共的记载是正确的。
x1 图片
pathdream(葱韭集团团长)
论坛元老
论坛元老
帖子互动: 1690
帖子: 33592
注册时间: 2022年 7月 25日 11:42

#25 Re: 这就非常尴尬了

帖子 pathdream(葱韭集团团长) »

图片
草你特铐谱祖宗十八代加后十八代 你踏马的去死吧
pathdream(葱韭集团团长)
论坛元老
论坛元老
帖子互动: 1690
帖子: 33592
注册时间: 2022年 7月 25日 11:42

#26 Re: 这就非常尴尬了

帖子 pathdream(葱韭集团团长) »

图片

这就非常尴尬了
草你特铐谱祖宗十八代加后十八代 你踏马的去死吧
回复

回到 “肚皮舞运动(Joke)”